Для создания заказов необходимо иметь действующую лицензию на XML!
Как настроить XML интерфейс для кассового сервера и пользователя для работы с ним описано тут.
Зачем это нужно?
Первое. Не все блюда, которые заведены в r_keeper, необходимо показывать гостям.
Второе. Чаще всего меню в r_keeper строится в виде дерева с большим уровнем вложенности папок (пример: Бар - Алкоголь - Вина - Красные Вина). Такая структура не очень удобна для гостя, который привык использовать «бумажное» меню. Поэтому нам нужно развернуть это «дерево» до «плоского» списка проделав следующее:
Не всегда к заказам применяется комментарий, поэтому комментрии нужно сделать необязательными. Для этого нужно перейти в
«настройки» → «параметры» → «использование опций» → «cвойства визита». Параметры «исп. сохраняемый комментарий», «исп. несохраняемый комментарий» - установить значение «необязательное свойство».
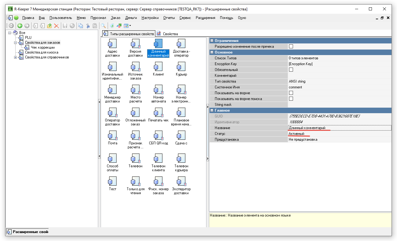
Длинный комментарий требуется для передачи информации о госте, способе доставке и адрес доставки в чек и пречек. Для этого потребуется создать расширенное свойство и передать его в макеты.
*По умолчанию в кассу без настройки расширенного свойства уже попадают данные о госте, способе доставке и адрес доставки - в поле несохраняемый комментарий. Для нормальной работы длинны этого поля не хватает.
Для создания расширенного свойства потребуется перейти в настройки → расширенные свойства.

В группе свойства для заказа потребуется создать новый тип, через ЛКМ.

При создании свойства потребуется задать понятное название и установить активный статус.
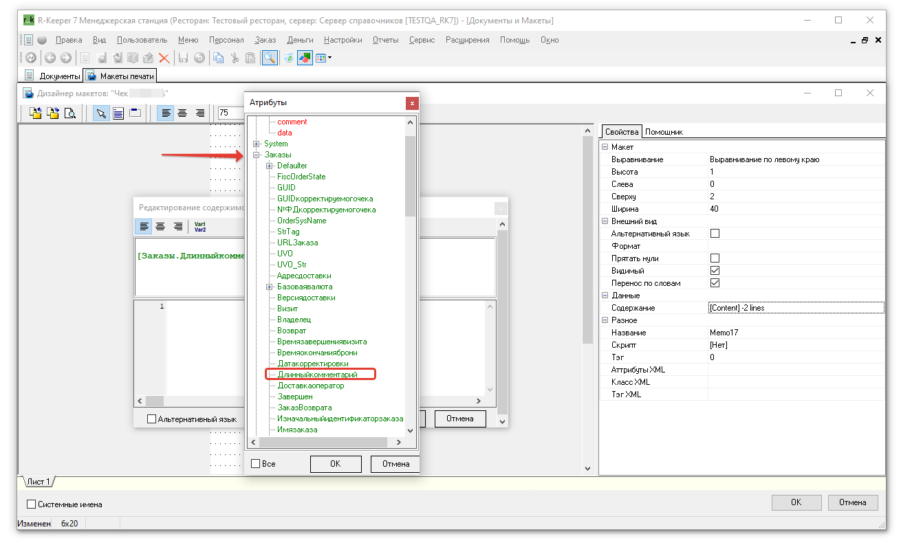
В существующий или новый макет печати требуется передать комментарий с атрибутами заказа.
Для этого нужно:
Новый тип валюты нужен для того, что бы ресторан мог принимать предоплаты.
Валюта должна соответствовать требованиям Федерального закона № 54. Общая последовательность настройки описана в этой статье.
Для настройки предоплат нужно перейти в настройки → параметры → использование опций → печатные документы → учет предоплат.
Выставить нужное значение (не учитывать или чек)
Данная настройка влияет на работу с предоплатами которые делают сотрудниками вручную через кассу r_keeper, при настроке этого параметра необходимо учитывать особенности работы с предоплатами в конкретном ресторане.
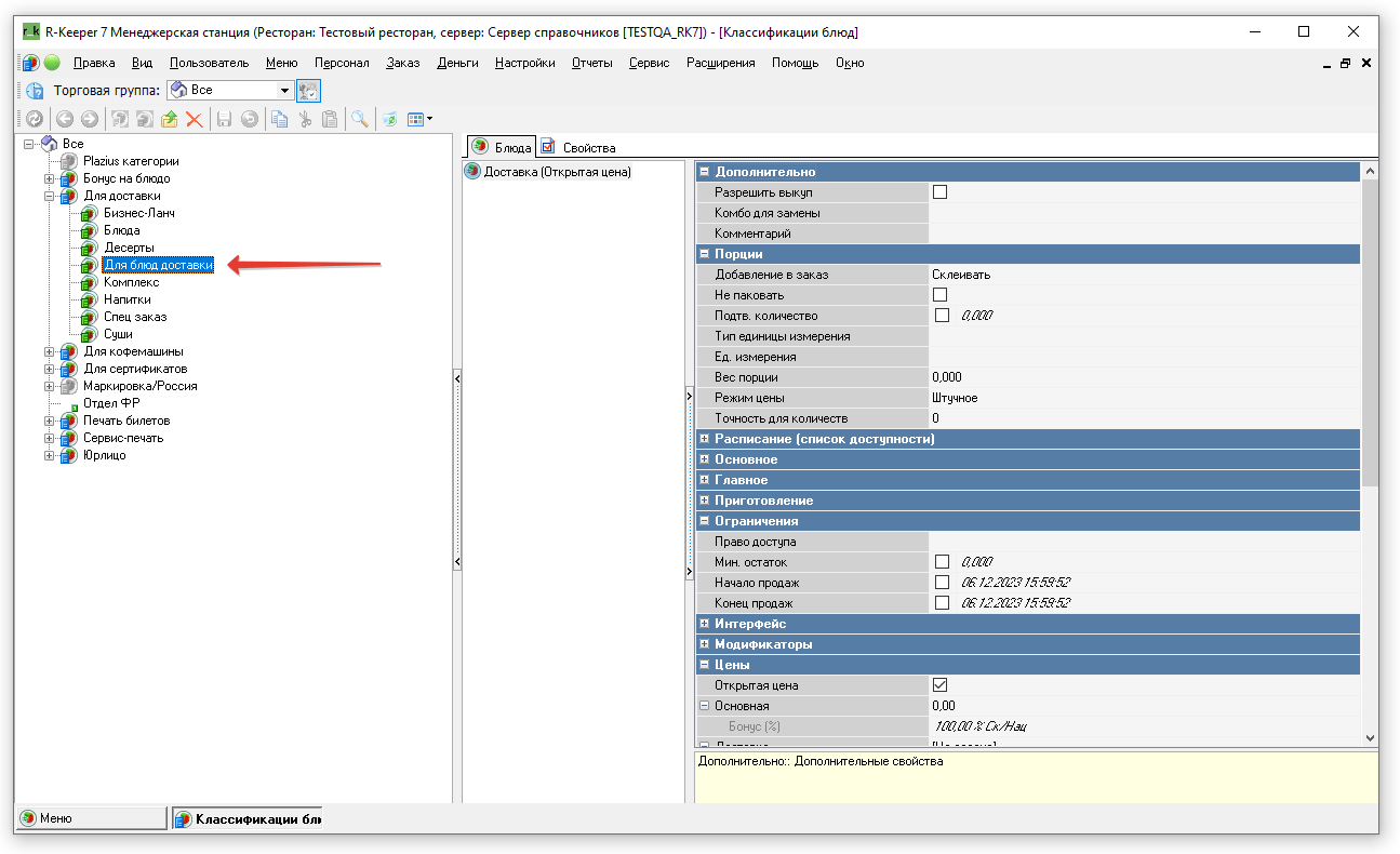
Блюдо для доставки с открытой ценой необходимо для расчёта суммы заказа с учётом цены доставки в зависимости от зоны доставки.
Чтобы настроить блюдо для доставки, необходимо:
1. Добавить в справочник меню специальную группу и разместить в ней это блюдо с понятным названием, например: доставка (открытая цена).
2. Создать отдельное блюдо с отметкой открытая цена .

3. В справочнике классификаций, в нужной классификации создать новую категорию с понятным названием, например для блюд доставки.
4. Добавить в категорию созданное блюдо для доставки.
В настройках ProDelivery эта категория и блюдо будут исключены из меню.
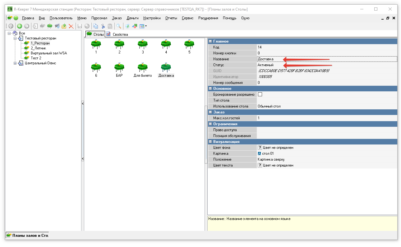
Для сохранения внешних заказов, потребуется завести стол доставки. Нужно перейти настройки→столы и заказы. Выбрать зал (если их несколько), в поле со столами щелкнуть правой клавишей мыши. Во всплывающем списке выбрать новый стол. В свойствах стола задать название, задать максимальное количество гостей. Стол должен быть активен.