Настройка способа формирования цен
К сценариям формирования цен нужно отнестись ответственно. При работе с данными настройками необходимо учитывать, что способы можно комбинировать.
Цена остаётся Основной
Цена остаётся Основной, но для доставки и/или самовывоза нужно применить наценку и/или скидку
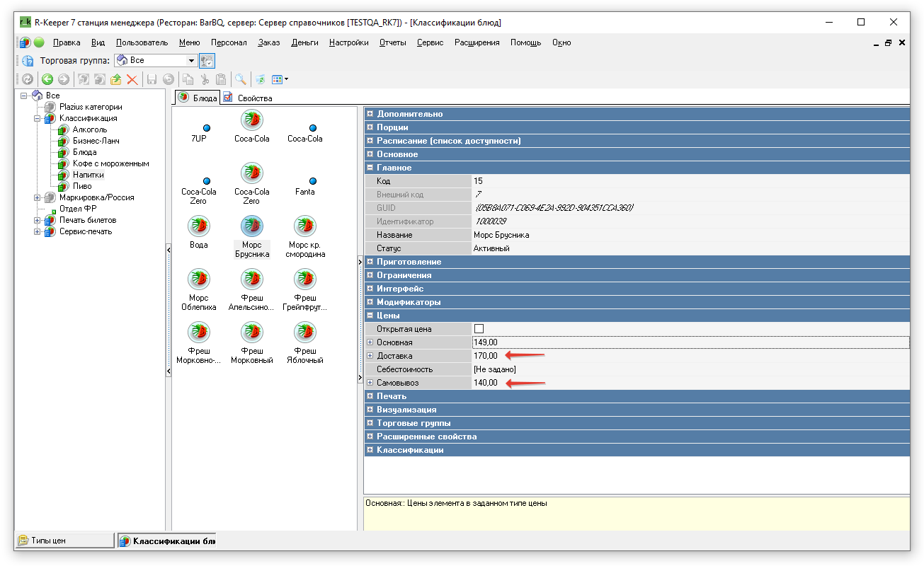
Цена формируется вручную из rkeeper
Под ручным формированием цены подразумевается индивидуальная установка цен, для каждого блюда в классификации.
Добавить страницу в книгу
Удалить страницу из книги
Показать или изменить шаблон книги (
Помощь 






