external:shtrih_ves:05_dibal_export

Это старая версия документа!


Модуль импорта из r_keeper в весы Dibal

Для работы с экспортом и импортом файлов работать с следующими программами:
1. DFS - программа-админка, в которой настраивается все взаимодействие с весами
2. Dibal_export - программа для экспорта блюд из r_keeper
3. RGI - программа для импорта и экспорта файлов
4. DGI - программа для настройки импорта и экспорта файлов

Нажмите, чтобы отобразить

Нажмите, чтобы скрыть

Для корректной работы модуля требуется установить дополнительный софт. (Без установки этого ПО невозможно сделать выгрузки, импорт и настройку)
Демо-версию ПО можно скачать тут.
Для установки требуется перейти в корневую папку «Install» и использовать файл «setup.exe», после чего появиться окно установки ПО

Впоследствии будет установлены следующие программы:
1. DFS - программа-админка, в которой настраивается все взаимодействие с весами
2. DGI - программа для настройки импорта и экспорта файлов
3. RGI - программа для импорта и экспорта файлов
4. CDA - программа для настройки цвета фона
5. DLD - программа для дизайна этикеток
6. GDA - программа для настройки весов
7. LBS - программа для создания бекапов
8. MySql- реляционная система управления базами данных (СУБД)
9. Accsess Database Engine - компонент программного обеспечения, который обеспечивает взаимодействие системы управления базами данных

Нажмите, чтобы отобразить

Нажмите, чтобы скрыть

Также требуется настроить весы для соединения с ПК.
После включения весов и подключения его через сетевой кабель мы увидим следующее изображения на экране весов.

Далее потребуется выполнить следующие настройки (на самих весах):

  1. Зажать клавишу Menu на 1-2 секунды, до перехода в раздел настроек.
  2. Нажать поочередно клавиши 5, 1. Данное действие обеспечит переход в раздел настроек соединения.


  1. В данном разделе требуется настроить:
    1. IP адрес сервера - Локальный IP адрес ПК. Данный параметр можно узнать с помощью командной строки, которую можно вызвать выполнив комбинацию клавиш «Windows» + «R» после чего в открывшемся окне «Выполнить» требуется ввести «cmd» и нажать «ОК», в открывшимся окне нужно ввести «ipconfig» и нажать «Enter».
    2. IP адрес весов - IP адрес весов должен совпадать с первыми тремя числами IP адреса вашего компьютера. Например: IP компьютера: 169.254.228.147, тогда IP для весов: 169.254.228.060.
    3. TCP TX порт - Порт отправки, по умолчанию 8000, но следует указать 3001.
    4. TCP RX порт - Порт получения, по умолчанию 3000.
    5. Маску подсети - Данный параметр требуется указать в формате 255.255.0.0.
    6. IP адрес шлюза - Данный параметр должен соответствовать IP-адресу сервера.

Нажмите, чтобы отобразить

Нажмите, чтобы скрыть

При первом запуске мы увидим окно входа в систему с предзаполненными полями. Стандартный пароль «dibal».

Требуется нажать кнопку «✓» для входа. Для дальнейшего удобства использования программы советуется настроить нового пользователя, для этого потребуется:

  • Перейти в общие параметры - Изменить пароль пользователя ,как показано на скриншоте.

  • После перехода откроется страница со списком существующих пользователей. В данном разделе требуется нажать на кнопку добавление нового пользователя.

  • Откроется окно создание пользователя. Важно не менять профиль безопасности.

Для дальнейшей настройки требуется вернуться на главную это можно сделать через «стрелки» в верхнем левом углу или из выпадающего списка , расположенного правее стрелок, в раздел «Магазины».

После чего потребуется выбрать весы, и прописать данные, которые настраивались в предыдущем пункте, где:

  • IP-адрес сервера - IP-адрес ПК
  • TCP TX порт - Порт отправки
  • TCP RX порт - Порт получения
  • IP адрес весов - IP-адрес

В случае верной настройки весов и программы DFS на весах должно измениться изображение в верхнем левом углу и будет не перечеркнуто.

Нажмите, чтобы отобразить

Нажмите, чтобы скрыть

Для установки и настройки модуля требуется скачать последнюю версию программы. Ссылка на скачивание находится тут
После чего произвести первичный запуск открыв файл desktop.bat, расположенный в корневой папке модуля.

После запуска требуется закрыть программу. И открыть созданный файл настроек dibal_export_settings.yaml.

После чего заполнить параметры, где:

  • Адрес сервера (str) - IP-адрес на котором располагается кассовый сервер
  • Порт сервера (int) - Порт кассового сервера, он указан в настройках кассового сервера в параметре HTTP Data Port. Про порт кассового сервера смотреть тут
  • Логин пользователя (str) - в данном параметре требуется указать имя XML- пользователя. Как настроить XML подробно описано тут.
  • Пароль пользователя (str) password -в данном параметре требуется указать пароль XML- пользователя.
  • Уровень логирования [0..10] (int) level - данный параметр отвечает за подробность логов, чем больше число, тем подробнее логи.
  • Срок хранения .log файлов в днях ( > 0) (int) retention_days - данный параметр отвечает за хранение файлов логов, измеряется в днях.
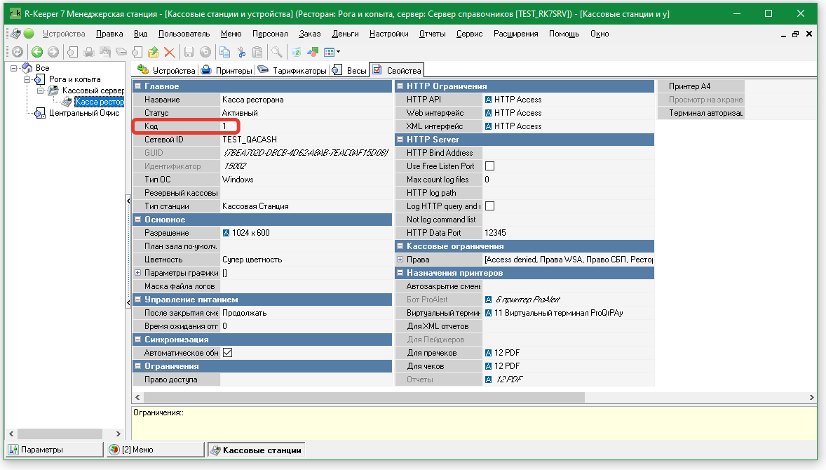
  • Код станции, для получения цен на блюда (int) station_code - данный параметр отвечает за выгрузку цены на блюдо и расположен в настройках кассовой станции.

По окончании настройки требуется сохранить и закрыть файл, после чего запустить еще раз модуль через файл desktop.bat. После запуска в появившихся папках archive_export и export должны появиться файла формата .csv с названием по типу export_2026-02-16_15-46-18.csv, который следует импортировать через программы DGI и RGI в весы.

Нажмите, чтобы отобразить

Нажмите, чтобы скрыть

Данную программу возможно открыть через DFS. Для этого потребуется открыть раздел в боковой панели Импорт/Экспорт - Весы - Проект импорта (DGI)

Важно! После открытия DGI лучше закрыть DFS, так как для дальнейшей работы по импорту в весы он не потребуется, а RGI потребует закрытия DFS для дальнейшей работы.

В открывшемся окне программы DGI требуется произвести настройку импорта для файла, который был создан с помощью Dibal_export, следующим образом:

1. Ввести имя для названия импорта.
2. Нажать на кнопку с папкой и стрелочкой и выбрать импортируемый файл
3. Выставить исходную строку с значением «1».
4. Вставить в пустое поле разделителя полей точку с запятой, после чего требуется подтвердить создание списка полей

5. Дальше требуется настроить в выпадающих списках соответствующие колонкам данные

Параметры в файле Параметры в DGI
Код Код
Имя товара Имя
Прямая клавиша Прямая клавиша
Тип Тип
Цена Цена
Секция Секция
Имя 2 Имя 2
Рецепт Текст 01
Свободный текст Текст 02
Постоянная тара Фиксированная тара

После чего требуется сохранить, нажатием на кнопку «✓».

Нажмите, чтобы отобразить

Нажмите, чтобы скрыть

Запустив программу RGI начнется импорт файла, саму программу можно отследить в правом углу панели задач или же в выпадающем списке.

Если все настроено правильно, то при открытии RGI мы должны увидеть данные строки

  • external/shtrih_ves/05_dibal_export.1772519212.txt.gz
  • Последнее изменение: 2026/03/03 09:26
  • Роман Назаров
  • В данный момент заблокировано пользователем Роман Назаров